Forsyningskjeder
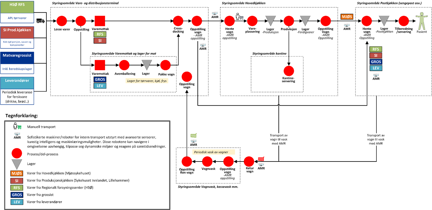
I konseptfasen utarbeides hovedprogram som beskriver hva som er planlagt. For å sikre felles forståelse er det hensiktsmessig å utarbeide flytdiagrammer som viser forsyningskjedene med de ulike forsyningsfunksjonene. Flytdiagrammene viser hovedaktivitetene i vareflyten i forsyningsfunksjonene og på avdelingsnivå, sammenhenger mellom forsyningsfunksjoner, samt sammenhenger med forsyningsteknologier. I forprosjekt kan flytdiagrammene oppdateres og detaljeres ytterligere. Nye sykehus som planlegges medfører ofte endringer i arbeidsprosesser, med behov organisasjonsutvikling og endringer i IKT-systemer som forsyningsfunksjonene benytter. Flytdiagrammene er også et bidrag til helseforetakets arbeid med organisasjonsutvikling og endringer i IKT-systemer.
Nedenfor er det eksempler på flytdiagram for forsyningskjeder. Eksemplene er fra konseptfasen for Sykehuset Innlandet.
Forbruksvarer

Sterilt flergangsutstyr

Legemidler

Mat

Tøy
Sengevask og sengehåndtering

Avfallshåndtering

